技術スタック
- 言語: C#, Ruby, Go, Python, Dart, Visual Basic 6.0
- フレームワーク: Sinatra, Gin, Flutter
- 他: nginx, MongoDB, Docker, Traefik
外部サービス
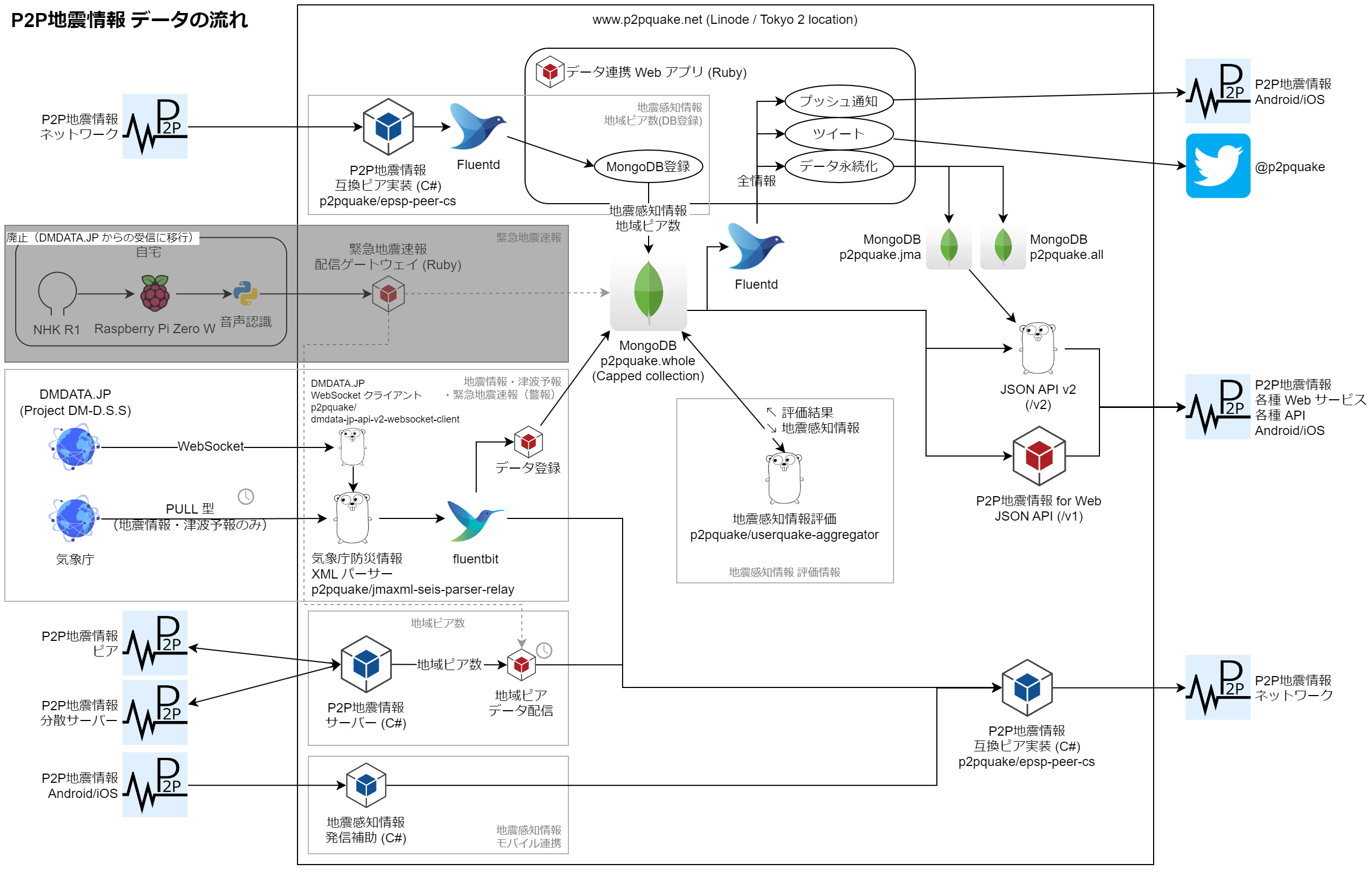
- 気象庁 地震情報・津波予報の取得: Project DM-D.S.S: 防災気象情報をいち早く、そして使いやすく (API)
- 気象庁 地震情報・津波予報の取得(バックアップ): 気象庁 | 気象庁防災情報 XML フォーマット (PULL 型)
OSS として公開しているもの
- P2P 地震情報 オフィシャル実装 (C#): GitHub: p2pquake/epsp-peer-cs
- 地震感知情報評価: GitHub: p2pquake/userquake-aggregator
- 気象庁防災情報 XML パーサ / EPSP 変換: GitHub: p2pquake/jmaxml-seis-parser-go
- DMDATA.JP WebSocket クライアント: GitHub: p2pquake/dmdata-jp-api-v2-websocket-client
- 緊急地震速報 音声認識: GitHub: p2pquake/eew-detector
サーバ構成
- p2pquake.net (Linode / Tokyo)
- p2pquake.ddo.jp (AWS / Tokyo)
- その他ご協力いただいている P2P 地震情報分散サーバ (各地)
API アクセス数
| 項目 | 平均リクエスト数 | レスポンス時間 | IPv6 の割合 |
|---|---|---|---|
| 2018/01/01~2018/02/28 | 3.1 リクエスト/秒 | 99%タイル 171.36 ミリ秒, 中央値 131.33 ミリ秒 | – |
| 2020/08/01~2020/08/31 | 5.8 リクエスト/秒 | 平均値 14.9 ミリ秒 | – |
| 2021/07/01 | 57.7 リクエスト/秒 | 平均値 48.0 ミリ秒 | 9.9 % |
| 2022/07/01 | 128.0 リクエスト/秒 | 平均値 24.6 ミリ秒 | 16.1 % |
| 2023/07/01 | 156.6 リクエスト/秒 | 平均値 24.5 ミリ秒 | 7.2 % |